< < VS12 : VS13 : VS14 > >

VS13: Intersection Safety Warning and Collision Avoidance

This service package enables a connected vehicle approaching an instrumented signalized intersection to receive information from the infrastructure regarding the signal timing and the geometry of the intersection. The vehicle uses its speed and acceleration profile, along with the signal timing and geometry information to determine if it appears likely that the vehicle will be able to pass safely through the intersection without violating the signal or colliding with other vehicles or vulnerable road users at the intersection. If the vehicle determines that proceeding through the intersection is unsafe, a warning is provided to the driver and/or collision avoidance actions are taken, depending on the automation level of the vehicle.

Relevant Regions: Australia, Canada, European Union, and United States

Enterprise

Development Stage Roles and Relationships

Installation Stage Roles and Relationships

Operations and Maintenance Stage Roles and Relationships
(hide)

Source Destination Role/Relationship
Basic Vehicle Maintainer Basic Vehicle Maintains
Basic Vehicle Manager Basic Vehicle Manages
Basic Vehicle Manager Driver System Usage Agreement
Basic Vehicle Owner Basic Vehicle Maintainer System Maintenance Agreement
Basic Vehicle Owner Basic Vehicle Manager Operations Agreement
Basic Vehicle Owner Driver Application Usage Agreement
Basic Vehicle Owner Driver Vehicle Operating Agreement
Basic Vehicle Owner Vehicle Maintainer Maintenance Data Exchange Agreement
Basic Vehicle Owner Vehicle Owner Expectation of Data Provision
Basic Vehicle Owner Vehicle User Service Usage Agreement
Basic Vehicle Supplier Basic Vehicle Owner Warranty
Connected Vehicle Roadside Equipment Maintainer Connected Vehicle Roadside Equipment Maintains
Connected Vehicle Roadside Equipment Manager Connected Vehicle Roadside Equipment Manages
Connected Vehicle Roadside Equipment Owner Connected Vehicle Roadside Equipment Maintainer System Maintenance Agreement
Connected Vehicle Roadside Equipment Owner Connected Vehicle Roadside Equipment Manager Operations Agreement
Connected Vehicle Roadside Equipment Owner Driver Application Usage Agreement
Connected Vehicle Roadside Equipment Owner ITS Roadway Equipment Maintainer Maintenance Data Exchange Agreement
Connected Vehicle Roadside Equipment Owner ITS Roadway Equipment Owner Information Exchange and Action Agreement
Connected Vehicle Roadside Equipment Owner ITS Roadway Equipment User Service Usage Agreement
Connected Vehicle Roadside Equipment Owner Traffic Management Center Maintainer Maintenance Data Exchange Agreement
Connected Vehicle Roadside Equipment Owner Traffic Management Center Owner Information Exchange and Action Agreement
Connected Vehicle Roadside Equipment Owner Traffic Management Center User Service Usage Agreement
Connected Vehicle Roadside Equipment Owner Vehicle Maintainer Maintenance Data Exchange Agreement
Connected Vehicle Roadside Equipment Owner Vehicle Owner Information Exchange and Action Agreement
Connected Vehicle Roadside Equipment Owner Vehicle User Service Usage Agreement
Connected Vehicle Roadside Equipment Supplier Connected Vehicle Roadside Equipment Owner Warranty
Driver Basic Vehicle Operates
Driver Roadway Owner Expectation of Roadway Condition Management
Driver Vehicle Operates
ITS Roadway Equipment Maintainer ITS Roadway Equipment Maintains
ITS Roadway Equipment Manager ITS Roadway Equipment Manages
ITS Roadway Equipment Owner Connected Vehicle Roadside Equipment Maintainer Maintenance Data Exchange Agreement
ITS Roadway Equipment Owner Connected Vehicle Roadside Equipment Owner Information Exchange and Action Agreement
ITS Roadway Equipment Owner Connected Vehicle Roadside Equipment User Service Usage Agreement
ITS Roadway Equipment Owner ITS Roadway Equipment Maintainer System Maintenance Agreement
ITS Roadway Equipment Owner ITS Roadway Equipment Manager Operations Agreement
ITS Roadway Equipment Owner Traffic Management Center Maintainer Maintenance Data Exchange Agreement
ITS Roadway Equipment Owner Traffic Management Center Owner Information Exchange and Action Agreement
ITS Roadway Equipment Owner Traffic Management Center User Service Usage Agreement
ITS Roadway Equipment Supplier ITS Roadway Equipment Owner Warranty
Other Vehicles Maintainer Other Vehicles Maintains
Other Vehicles Manager Other Vehicles Manages
Other Vehicles Owner Driver Application Usage Agreement
Other Vehicles Owner Driver Vehicle Operating Agreement
Other Vehicles Owner Other Vehicles Maintainer System Maintenance Agreement
Other Vehicles Owner Other Vehicles Manager Operations Agreement
Other Vehicles Owner Vehicle Maintainer Maintenance Data Exchange Agreement
Other Vehicles Owner Vehicle Owner Expectation of Data Provision
Other Vehicles Owner Vehicle User Service Usage Agreement
Other Vehicles Supplier Other Vehicles Owner Warranty
Roadway Maintainer Roadway Environment Maintains
Roadway Manager Roadway Environment Manages
Roadway Owner Roadway Maintainer System Maintenance Agreement
Roadway Owner Roadway Manager Operations Agreement
Traffic Management Center Maintainer Traffic Management Center Maintains
Traffic Management Center Manager Traffic Management Center Manages
Traffic Management Center Owner Connected Vehicle Roadside Equipment Maintainer Maintenance Data Exchange Agreement
Traffic Management Center Owner Connected Vehicle Roadside Equipment Owner Information Provision Agreement
Traffic Management Center Owner Connected Vehicle Roadside Equipment User Service Usage Agreement
Traffic Management Center Owner ITS Roadway Equipment Maintainer Maintenance Data Exchange Agreement
Traffic Management Center Owner ITS Roadway Equipment Owner Information Provision Agreement
Traffic Management Center Owner ITS Roadway Equipment User Service Usage Agreement
Traffic Management Center Owner Traffic Management Center Maintainer System Maintenance Agreement
Traffic Management Center Owner Traffic Management Center Manager Operations Agreement
Traffic Management Center Owner Transportation Information Center Maintainer Maintenance Data Exchange Agreement
Traffic Management Center Owner Transportation Information Center Owner Information Provision Agreement
Traffic Management Center Owner Transportation Information Center User Service Usage Agreement
Traffic Management Center Supplier Traffic Management Center Owner Warranty
Transportation Information Center Maintainer Transportation Information Center Maintains
Transportation Information Center Manager Transportation Information Center Manages
Transportation Information Center Owner Driver Application Usage Agreement
Transportation Information Center Owner Transportation Information Center Maintainer System Maintenance Agreement
Transportation Information Center Owner Transportation Information Center Manager Operations Agreement
Transportation Information Center Owner Vehicle Maintainer Maintenance Data Exchange Agreement
Transportation Information Center Owner Vehicle Owner Information Provision Agreement
Transportation Information Center Owner Vehicle User Service Usage Agreement
Transportation Information Center Supplier Transportation Information Center Owner Warranty
Vehicle Characteristics Maintainer Vehicle Characteristics Maintains
Vehicle Characteristics Manager Vehicle Characteristics Manages
Vehicle Characteristics Owner Vehicle Characteristics Maintainer System Maintenance Agreement
Vehicle Characteristics Owner Vehicle Characteristics Manager Operations Agreement
Vehicle Characteristics Supplier Vehicle Characteristics Owner Warranty
Vehicle Maintainer Vehicle Maintains
Vehicle Manager Driver System Usage Agreement
Vehicle Manager Vehicle Manages
Vehicle Owner Basic Vehicle Maintainer Maintenance Data Exchange Agreement
Vehicle Owner Basic Vehicle Owner Expectation of Data Provision
Vehicle Owner Basic Vehicle User Service Usage Agreement
Vehicle Owner Connected Vehicle Roadside Equipment Maintainer Maintenance Data Exchange Agreement
Vehicle Owner Connected Vehicle Roadside Equipment Owner Expectation of Data Provision
Vehicle Owner Connected Vehicle Roadside Equipment User Service Usage Agreement
Vehicle Owner Driver Application Usage Agreement
Vehicle Owner Driver Vehicle Operating Agreement
Vehicle Owner Other Vehicles Maintainer Maintenance Data Exchange Agreement
Vehicle Owner Other Vehicles Owner Expectation of Data Provision
Vehicle Owner Other Vehicles User Service Usage Agreement
Vehicle Owner Vehicle Maintainer System Maintenance Agreement
Vehicle Owner Vehicle Manager Operations Agreement
Vehicle Supplier Vehicle Owner Warranty

Functional

This service package includes the following Functional View PSpecs:

Physical Object Functional Object PSpec Number PSpec Name
Connected Vehicle Roadside Equipment RSE Intersection Safety 1.1.1.6 Collect Vehicle Roadside Safety Data
1.1.2.6 Process Collected Vehicle Safety Data
1.2.7.15 Process Intersection Safety Data
1.2.7.4 Process In-vehicle Signage Data
1.2.7.7 Process Vehicle Safety and Environmental Data for Output
ITS Roadway Equipment Roadway Signal Control 1.1.1.1 Process Traffic Sensor Data
1.2.7.1 Process Indicator Output Data for Roads
1.2.7.13 Provide Device Interface for Field Management Stations
1.2.7.16 Process Signal Control Conflict Monitoring
1.2.7.2 Monitor Roadside Equipment Operation
1.2.7.8 Provide Device Interface to Other Roadway Devices
Traffic Management Center TMC Intersection Safety 1.1.2.2 Process Traffic Data
1.1.4.2 Provide Traffic Operations Personnel Traffic Data Interface
1.2.2.2 Determine Indicator State for Road Management
1.2.4.1 Output Control Data for Roads
1.2.4.7 Manage Roadway Warning System
1.2.8 Collect Traffic Field Equipment Fault Data
TMC Signal Control 1.1.2.2 Process Traffic Data
1.1.2.5 Process Vehicle Situation Data
1.1.4.1 Retrieve Traffic Data
1.1.4.4 Manage Traffic Archive Data
1.1.5 Exchange Data with Other Traffic Centers
1.2.1 Select Strategy
1.2.2.2 Determine Indicator State for Road Management
1.2.4.1 Output Control Data for Roads
1.2.6.1 Maintain Traffic and Sensor Static Data
1.2.8 Collect Traffic Field Equipment Fault Data
Transportation Information Center TIC Traffic Control Dissemination 6.2.2 Collect Traffic Data
6.5.1 Provide Broadcast Data Interface
Vehicle Vehicle Basic Safety Communication 3.1.1 Produce Collision and Crash Avoidance Data
3.1.3 Process Vehicle On-board Data
3.1.4 Communicate with Remote Vehicles
3.1.6 Provide Vehicle Acceleration and Deceleration Inputs
3.2.3.2 Manage Platoon Following
3.2.3.3 Process Data for Vehicle Actuators
3.2.3.5.1 Process General Vehicle Sensor Data
3.2.4 Process Sensor Data for Automatic Vehicle Operations
6.7.1.3 Process Vehicle Location Data
6.7.1.4 Update Vehicle Navigable Map Database
6.7.3.2 Provide Driver Information Interface
Vehicle Control Automation 3.2.3.3 Process Data for Vehicle Actuators
3.2.3.4.1 Provide Servo Control
3.2.3.4.2 Provide Vehicle Control Data Interface
Vehicle Control Warning 3.1.1 Produce Collision and Crash Avoidance Data
3.1.3 Process Vehicle On-board Data
3.2.3.3 Process Data for Vehicle Actuators
3.2.3.5.1 Process General Vehicle Sensor Data
6.7.3.2 Provide Driver Information Interface
Vehicle Intersection Warning 3.1.1 Produce Collision and Crash Avoidance Data
3.1.2 Carry-out Safety Analysis
3.1.3 Process Vehicle On-board Data
3.1.4 Communicate with Remote Vehicles
3.1.6 Provide Vehicle Acceleration and Deceleration Inputs
3.2.1 Provide Driver Interface
3.2.3.1 Provide Command Interface
3.2.3.3 Process Data for Vehicle Actuators
3.2.3.5.1 Process General Vehicle Sensor Data
3.2.4 Process Sensor Data for Automatic Vehicle Operations
3.3.2 Build Automatic Collision Notification Message
6.7.1.3 Process Vehicle Location Data
6.7.1.4 Update Vehicle Navigable Map Database
6.7.3.1 Provide Driver with Personal Travel Information
6.7.3.2 Provide Driver Information Interface

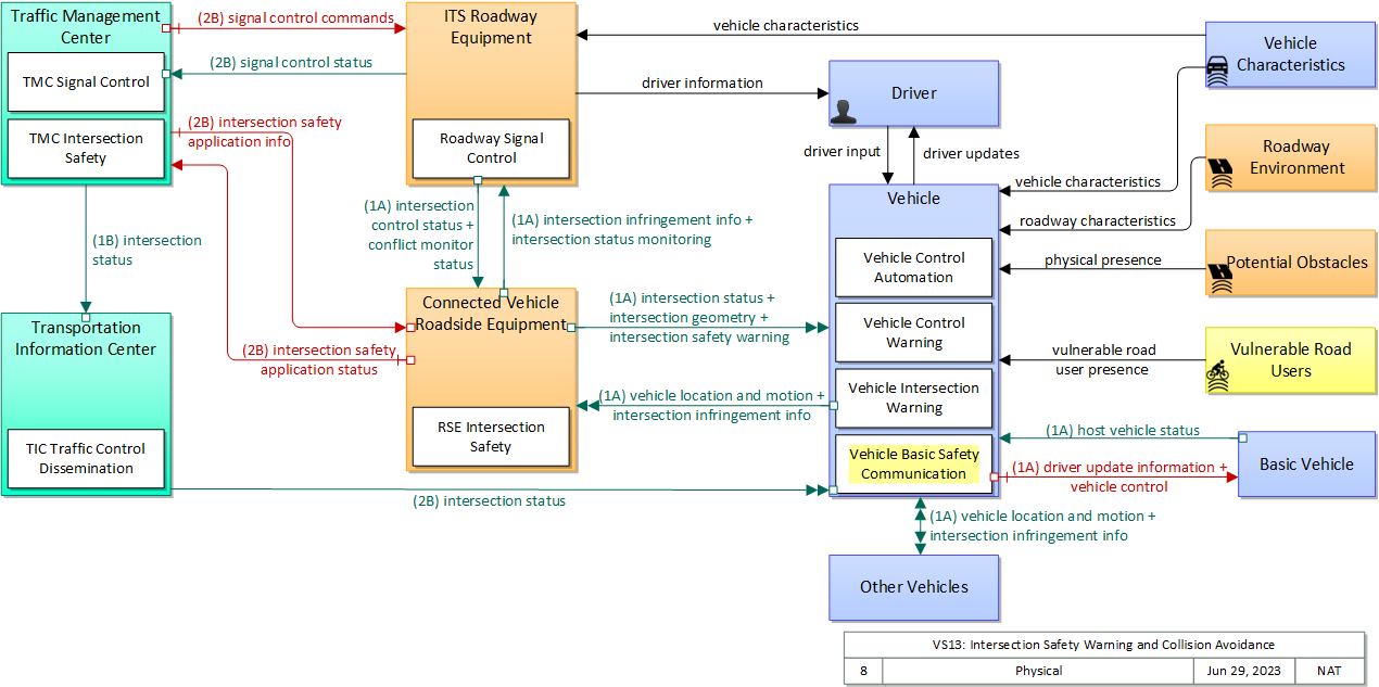
Physical

The physical diagram can be viewed in SVG or PNG format and the current format is SVG.
SVG Diagram
PNG Diagram


Display Legend in SVG or PNG

Includes Physical Objects:

Physical Object Class Description
Basic Vehicle Vehicle 'Basic Vehicle' represents a complete operating vehicle. It includes the vehicle platform that interfaces with and hosts ITS electronics and all of the driver convenience and entertainment systems, and other non-ITS electronics on-board the vehicle. Interfaces represent both internal on-board interfaces between ITS equipment and other vehicle systems and other passive and active external interfaces or views of the vehicle that support vehicle/traffic monitoring and management. External interfaces may also represent equipment that is carried into the vehicle (e.g., a smartphone that is brought into the vehicle). Internal interfaces are often implemented through a vehicle databus, which is also included in this object. Note that 'Vehicle' represents the general functions and interfaces that are associated with personal automobiles as well as commercial vehicles, emergency vehicles, transit vehicles, and other specialized vehicles.
Connected Vehicle Roadside Equipment Field 'Connected Vehicle Roadside Equipment' (CV RSE) represents the Connected Vehicle roadside devices (i.e., Roadside Units (RSUs)) equipped with short range wireless (SRW) communications technology, as well as any other supporting equipment that leverage the RSU and are not described by other objects (e.g., a local roadside processor). CVRSE are used to send messages to, and receive messages from, nearby vehicles and personal devices equipped with compatible communications technology. Communications with adjacent field equipment and back office centers that monitor and control the RSE are also supported. This device operates from a fixed position and may be permanently deployed or a portable device that is located temporarily in the vicinity of a traffic incident, road construction, or a special event. It includes a processor, data storage, and communications capabilities that support secure communications with passing vehicles, other field equipment, and centers.
Driver Vehicle The 'Driver' represents the person that operates a vehicle on the roadway. Included are operators of private, transit, commercial, and emergency vehicles where the interactions are not particular to the type of vehicle (e.g., interactions supporting vehicle safety applications). The Driver originates driver requests and receives driver information that reflects the interactions which might be useful to all drivers, regardless of vehicle classification. Information and interactions which are unique to drivers of a specific vehicle type (e.g., fleet interactions with transit, commercial, or emergency vehicle drivers) are covered by separate objects.
ITS Roadway Equipment Field 'ITS Roadway Equipment' represents the ITS equipment that is distributed on and along the roadway that monitors and controls traffic and monitors and manages the roadway. This physical object includes traffic detectors, environmental sensors, traffic signals, highway advisory radios, dynamic message signs, CCTV cameras and video image processing systems, grade crossing warning systems, and ramp metering systems. Lane management systems and barrier systems that control access to transportation infrastructure such as roadways, bridges and tunnels are also included. This object also provides environmental monitoring including sensors that measure road conditions, surface weather, and vehicle emissions. Work zone systems including work zone surveillance, traffic control, driver warning, and work crew safety systems are also included.
Other Vehicles Vehicle 'Other Vehicle OBEs' represents other connected vehicles that are communicating with the host vehicle. This includes all connected motorized vehicles including passenger cars, trucks, and motorcycles and specialty vehicles (e.g., maintenance vehicles, transit vehicles) that also include the basic 'Vehicle OBE' functionality that supports V2V communications. This object provides a source and destination for information transfers between connected vehicles. The host vehicle on-board equipment, represented by the Vehicle OBE physical object, sends information to, and receives information from the Other Vehicle OBEs to model all connected vehicle V2V communications in ARC-IT.
Potential Obstacles Field 'Potential Obstacles' represents any object that possesses the potential of being sensed and struck and thus also possesses physical attributes. Potential Obstacles include roadside obstructions, debris, animals, infrastructure elements (barrels, cones, barriers, etc.) or any other element that is in a potential path of the vehicle. Note that roadside objects and pieces of equipment that can become obstacles in a vehicle's path can include materials, coatings, or labels (e.g., barcodes) that will improve the performance of the vehicle-based sensors that must detect and avoid these obstacles. See also 'Vulnerable Road Users' that more specifically represents the physical properties of shared users of the roadway that must also be detected.
Roadway Environment Field 'Roadway Environment' represents the physical condition and geometry of the road surface, markings, signs, and other objects on or near the road surface. It also represents the environmental conditions immediately surrounding the roadway. The roadway environment must be sensed and interpreted to support automated vehicle services. Surrounding conditions may include fog, ice, snow, rain, wind, etc. which will influence the way in which a vehicle can be safely operated on the roadway. The roadway environment must be monitored to enable corrective action and information dissemination regarding roadway conditions which may adversely affect travel. Infrastructure owner/operators can improve the roadway environment to improve the performance and accuracy of vehicle-based sensors that must sense and interpret this environment. Improvements could include changes in the shape, size, design, and materials used in signs, pavement markings, and other road features.
Traffic Management Center Center The 'Traffic Management Center' monitors and controls traffic and the road network. It represents centers that manage a broad range of transportation facilities including freeway systems, rural and suburban highway systems, and urban and suburban traffic control systems. It communicates with ITS Roadway Equipment and Connected Vehicle Roadside Equipment (RSE) to monitor and manage traffic flow and monitor the condition of the roadway, surrounding environmental conditions, and field equipment status. It manages traffic and transportation resources to support allied agencies in responding to, and recovering from, incidents ranging from minor traffic incidents through major disasters.
Transportation Information Center Center The 'Transportation Information Center' collects, processes, stores, and disseminates transportation information to system operators and the traveling public. The physical object can play several different roles in an integrated ITS. In one role, the TIC provides a data collection, fusing, and repackaging function, collecting information from transportation system operators and redistributing this information to other system operators in the region and other TICs. In this information redistribution role, the TIC provides a bridge between the various transportation systems that produce the information and the other TICs and their subscribers that use the information. The second role of a TIC is focused on delivery of traveler information to subscribers and the public at large. Information provided includes basic advisories, traffic and road conditions, transit schedule information, yellow pages information, ride matching information, and parking information. The TIC is commonly implemented as a website or a web-based application service, but it represents any traveler information distribution service.
Vehicle Vehicle This 'Vehicle' physical object is used to model core capabilities that are common to more than one type of Vehicle. It provides the vehicle-based general sensory, processing, storage, and communications functions that support efficient, safe, and convenient travel. Many of these capabilities (e.g., see the Vehicle Safety service packages) apply to all vehicle types including personal vehicles, commercial vehicles, emergency vehicles, transit vehicles, and maintenance vehicles. From this perspective, the Vehicle includes the common interfaces and functions that apply to all motorized vehicles. The radio(s) supporting V2V and V2I communications are a key component of the Vehicle. Both one-way and two-way communications options support a spectrum of information services from basic broadcast to advanced personalized information services. Advanced sensors, processors, enhanced driver interfaces, and actuators complement the driver information services so that, in addition to making informed mode and route selections, the driver travels these routes in a safer and more consistent manner. This physical object supports all six levels of driving automation as defined in SAE J3016. Initial collision avoidance functions provide 'vigilant co-pilot' driver warning capabilities. More advanced functions assume limited control of the vehicle to maintain lane position and safe headways. In the most advanced implementations, this Physical Object supports full automation of all aspects of the driving task, aided by communications with other vehicles in the vicinity and in coordination with supporting infrastructure subsystems.
Vehicle Characteristics Vehicle 'Vehicle Characteristics' represents the external view of individual vehicles of any class from cars and light trucks up to large commercial vehicles and down to micromobility vehicles (MMVs). It includes vehicle physical characteristics such as height, width, length, weight, and other properties (e.g., magnetic properties, number of axles) of individual vehicles that can be sensed and measured or classified. This physical object represents the physical properties of vehicles that can be sensed by vehicle-based or infrastructure-based sensors to support vehicle automation and traffic sensor systems. The analog properties provided by this terminator represent the sensor inputs that are used to detect and assess vehicle(s) within the sensor's range to support safe AV operation and/or responsive and safe traffic management.
Vulnerable Road Users Personal 'Vulnerable Road Users' represents any roadway user not in a motorized vehicle capable of operating at the posted speed for the roadway in question, and also any roadway user in a vehicle not designed to encase (and thus protect) its occupants. This includes pedestrians, cyclists, wheelchair users, two-wheeled scooter micromobility users, as well as powered scooters and motorcycles. Note that this terminator represents the physical properties of vulnerable road users and their conveyance that may be sensed to support safe vehicle automation and traffic management in mixed mode applications where a variety of road users share the right-of-way. See also 'Pedestrian' and 'MMV User' Physical Objects that represent the human interface to these vulnerable road users.

Includes Functional Objects:

Functional Object Description Physical Object
Roadway Signal Control 'Roadway Signal Control' includes the field elements that monitor and control signalized intersections. It includes the traffic signal controllers, detectors, conflict monitors, signal heads, and other ancillary equipment that supports traffic signal control. It also includes field masters, and equipment that supports communications with a central monitoring and/or control system, as applicable. The communications link supports upload and download of signal timings and other parameters and reporting of current intersection status. It represents the field equipment used in all levels of traffic signal control from basic actuated systems that operate on fixed timing plans through adaptive systems. It also supports all signalized intersection configurations, including those that accommodate pedestrians. In advanced, future implementations, environmental data may be monitored and used to support dilemma zone processing and other aspects of signal control that are sensitive to local environmental conditions. ITS Roadway Equipment
RSE Intersection Safety 'RSE Intersection Safety' uses short range communications to support connected vehicle applications that improve intersection safety. It communicates with approaching vehicles and ITS infrastructure to alert and warn drivers of potential stop sign, red light, and non-motorized user crossing conflicts or violations. Connected Vehicle Roadside Equipment
TIC Traffic Control Dissemination 'TIC Traffic Control Dissemination' disseminates intersection status, lane control information, special vehicle alerts, and other traffic control related information that is real-time or near real-time in nature and relevant to vehicles in a relatively local area on the road network. It collects traffic control information from Traffic Management and other Center(s) and disseminates the relevant information to vehicles and other mobile devices. Transportation Information Center
TMC Intersection Safety 'TMC Intersection Safety' controls and monitors RSEs that support stop sign, red light, and mixed use crossing violations. It configures the RSEs for the current intersection geometry and traffic signal control equipment at the intersection. Information that is currently being communicated to passing vehicles and the operational status of the field equipment is monitored by this application. The operational status of the field equipment is reported to operations personnel. Traffic Management Center
TMC Signal Control 'TMC Signal Control' provides the capability for traffic managers to monitor and manage the traffic flow at signalized intersections. This capability includes analyzing and reducing the collected data from traffic surveillance equipment and developing and implementing control plans for signalized intersections. Control plans may be developed and implemented that coordinate signals at many intersections under the domain of a single Traffic Management Center and are responsive to traffic conditions and adapt to support incidents, preemption and priority requests, pedestrian crossing calls, etc. Traffic Management Center
Vehicle Basic Safety Communication 'Vehicle Basic Safety Communication' exchanges current vehicle characteristics, location, and motion (including past and intended maneuver) information with other vehicles in the vicinity, uses that information to calculate vehicle paths, and warns the driver when the potential for an impending collision is detected. If available, map data is used to filter and interpret the relative location and motion of vehicles in the vicinity. Information from on-board sensors (e.g., radars and image processing) are also used, if available, in combination with the V2V communications to detect non-equipped vehicles and corroborate connected vehicle data. This object represents a broad range of implementations ranging from basic Vehicle Awareness Devices that only broadcast vehicle location and motion and provide no driver warnings to advanced integrated safety systems that coordinate maneuvers and may, in addition to warning the driver, provide collision warning information to support automated control functions that can support control intervention. Vehicle
Vehicle Control Automation 'Vehicle Control Automation' provides lateral and/or longitudinal control of a vehicle to allow 'hands off' and/or 'feet off' driving, automating the steering, accelerator, and brake control functions. It builds on the sensors included in 'Vehicle Safety Monitoring' and 'Vehicle Control Warning' and uses the information about the area surrounding the vehicle to safely control the vehicle. It covers the range of incremental control capabilities from driver assistance systems that take over steering or acceleration/deceleration in limited scenarios with direct monitoring by the driver to full automation where all aspects of driving are automated under all roadway and environmental conditions. Vehicle
Vehicle Control Warning 'Vehicle Control Warning' monitors areas around the vehicle and provides warnings to a driver so the driver can take action to recover and maintain safe control of the vehicle. It includes lateral warning systems that warn of lane departures and obstacles or vehicles to the sides of the vehicle and longitudinal warning systems that monitor areas in the vehicle path and provide warnings when headways are insufficient or obstacles are detected in front of or behind the vehicle. It includes on-board sensors, including radars and imaging systems, and the driver information system that provides the visual, audible, and/or haptic warnings to the driver. Vehicle
Vehicle Intersection Warning 'Vehicle Intersection Warning' uses V2V and V2I communications to monitor other connected vehicles at intersections and support the safe movement of the vehicle through the intersection. Driver warnings are provided and the application may also optionally take control of the vehicle to avoid collisions. The application will also notify the infrastructure and other vehicles if it detects an unsafe infringement on the intersection. Vehicle

Includes Information Flows:

Information Flow Description
conflict monitor status A control flow that supports failsafe operation in the event that a conflict is detected that requires the RSE to enter a failsafe operating mode for intersection management. Analogous to a traffic signal conflict monitor, this flow is issued when differences are detected between information provided to the vehicle for in-vehicle display and information displayed by field devices. It contains the details of differences that were found.
driver information Regulatory, warning, guidance, and other information provided to the driver to support safe and efficient vehicle operation.
driver input Driver input to the vehicle on-board equipment including configuration data, settings and preferences, interactive requests, and control commands.
driver update information Information provided to the driver-vehicle interface to inform the driver about current conditions, potential hazards, and the current status of vehicle on-board equipment. The flow includes the information to be presented to the driver and associated metadata that supports processing, prioritization, and presentation by the DVI as visual displays, audible information and warnings, and/or haptic feedback.
driver updates Information provided to the driver including visual displays, audible information and warnings, and haptic feedback. The updates inform the driver about current conditions, potential hazards, and the current status of vehicle on-board equipment.
host vehicle status Information provided to the ITS on-board equipment from other systems on the vehicle platform. This includes the current status of the powertrain, steering, and braking systems, and status of other safety and convenience systems. In implementations where GPS is not integrated into the Vehicle On-Board Equipment, the host vehicle is also the source for data describing the vehicle's location in three dimensions (latitude, longitude, elevation) and accurate time that can be used for time synchronization across the ITS environment.
intersection control status Status data provided by the traffic signal controller including phase information, alarm status, and priority/preempt status.
intersection geometry The physical geometry of an intersection covering the location and width of each approaching lane, egress lane, and valid paths between approaches and egresses. This flow also defines the location of stop lines, cross walks, specific traffic law restrictions for the intersection (e.g., turning movement restrictions), and other elements that support calculation of a safe and legal vehicle path through the intersection.
intersection infringement info Vehicle path information sent by a vehicle that is performing an unpermitted movement at an intersection such as a stop sign violation or running a red light. This also includes information about possible conflicts with other road users in the vehicle's path, including a range of uncontrolled intersection scenarios that could be covered by this flow. This flow does not include permanent ids; only temporary ones that allow monitoring of the vehicle as it moves across the intersection.
intersection safety application info Intersection and device configuration data, including intersection geometry, and warning parameters and thresholds. This flow also supports remote control of the application so the application can be taken offline, reset, or restarted.
intersection safety application status Infrastructure safety application status reported by the RSE. This includes current operational state and status of the RSE and a record of intersection safety issues identified and alerts and warnings issued.
intersection safety warning A warning of an imminent unsafe vehicle infringement at an intersection that may endanger other vehicles or pedestrians. This allows vehicles approaching the intersection to be warned in the event of an imminent red light or stop sign violation or potential infringement on an occupied crosswalk. All connected vehicles and personal devices near the intersection receive the warning.
intersection status Current signal phase and timing information for all lanes at a signalized intersection. This flow identifies active lanes and lanes that are being stopped and specifies the length of time that the current state will persist for each lane. It also identifies signal priority and preemption status and pedestrian crossing status information where applicable.
intersection status monitoring Current signal phase and timing information for all lanes at a signalized intersection. This flow represents monitoring of communications by a receiver at the intersection to support monitoring for conflicts between actual signal states and RSE communications about those states.
physical presence Detection of an obstacle. Obstacle could include animals, incident management and construction elements such as cones, barrels and barriers, rocks in roadway, etc.
roadway characteristics Detectable or measurable road characteristics such as friction coefficient and general surface conditions, road geometry and markings, etc. These characteristics are monitored or measured by ITS sensors and used to support advanced vehicle safety and control and road maintenance capabilities.
signal control commands Control of traffic signal controllers or field masters including clock synchronization.
signal control status Operational and status data of traffic signal control equipment including operating condition and current indications.
vehicle characteristics The physical or visible characteristics of individual vehicles that can be used to detect, classify, and monitor vehicles and imaged to uniquely identify vehicles.
vehicle control Control commands issued to vehicle actuators that control steering, throttle, and braking and other related commands that support safe transition between manual and automated vehicle control. This flow can also deploy restraints and other safety systems when a collision is unavoidable.
vehicle location and motion Data describing the vehicle's location in three dimensions, heading, speed, acceleration, braking status, and size.
vulnerable road user presence Detection of pedestrians, cyclists, and other vulnerable road users. This detection is based on physical characteristics of the user and their conveyance, which may be enhanced by design and materials that facilitate sensor-based detection and tracking of vulnerable road users.

Goals and Objectives

Associated Planning Factors and Goals

Planning Factor Goal
B. Increase the safety of the transportation system for motorized and nonmotorized users; Reduce fatalities and injuries
G. Promote efficient system management and operation; Improve efficiency
I. Improve the resiliency and reliability of the transportation system and reduce or mitigate stormwater impacts of surface transportation; Improve resiliency and reliability

Associated Objective Categories

Objective Category
Arterial Management: Reliability
Safety: Vehicle Crashes and Fatalities
System Reliability: Non-Recurring Delay

Associated Objectives and Performance Measures

Objective Performance Measure
Reduce buffer index on arterials during peak and off-peak periods by X percent in Y years. The buffer index (represents the extra time (buffer) travelers add to their average travel time when planning trips in order to arrive on-time 95 percent of the time).
Reduce crashes at intersections Number of crashes and fatalities at signalized intersections
Reduce crashes at intersections Number of crashes and fatalities at unsignalized intersections
Reduce crashes at intersections Number of crashes and fatalities related to red-light running
Reduce crashes due to driver errors and limitations Number of crashes and fatalities related to driver inattention and distraction
Reduce crashes due to driver errors and limitations Number of crashes and fatalities related to driving while intoxicated
Reduce crashes due to red-light running Number of crashes and fatalities related to red-light running
Reduce crashes due to unsafe drivers, vehicles and cargo on the transportation system Number of crashes and fatalities due to commercial vehicle safety violations
Reduce delay associated with incidents on arterials by X percent by year Y. Hours of delay associated with incidents.
Reduce the number of motorcyclist fatalities by X percent by year Y. Number of motorcyclist fatalities
Reduce the number of pedestrian fatalities by X percent by year Y. Number of pedestrian fatalities
Reduce the number of speeding-related fatalities by X percent by year Y. Number of speeding-related fatalities
Reduce the rate fatalities in the region by X percent by year Y. Rate of fatalities (rate per vehicle miles travelled (VMT))
Reduce the rate of severe injuries in the region by X percent by year Y. Rate of serious injuries (rate per VMT)
Reduce the total number of crashes in the region by X percent by year Y. Total crashes per X VMT.
Reduce the total number of crashes involving bicyclists and pedestrians in the region by X percent by year Y. Total crashes involving bicycles.
Reduce the total number of crashes involving bicyclists and pedestrians in the region by X percent by year Y. Total crashes involving pedestrians.
Reduce the total number of fatalities and severe injuries in the region by X percent by year Y. Total fatalities per X VMT.
Reduce the total number of fatalities and severe injuries in the region by X percent by year Y. Total severe injuries per X VMT.
Reduce the total number of fatalities in the region by X percent by year Y. Number of fatalities
Reduce the total number of severe injuries in the region by X percent by year Y. Number of serious injuries
Reduce total person hours of delay (or travel-time delay per capita) by time period (peak, off-peak) caused by all transient events such as traffic incidents, special events, and work zones. Total person hours of delay during scheduled and/or unscheduled disruptions to travel.
Reduce total person hours of delay (or travel-time delay per capita) by time period (peak, off-peak) caused by unscheduled disruptions to travel. Total person hours of delay during scheduled and/or unscheduled disruptions to travel.


 
Since the mapping between objectives and service packages is not always straight-forward and often situation-dependent, these mappings should only be used as a starting point. Users should do their own analysis to identify the best service packages for their region.

Needs and Requirements

Need Functional Object Requirement
01 Traffic Operations needs to be able to send to Connected Vehicles intersection signal timing information in order for the vehicle to determine if it will safely cross the intersection given its current speed and location. Roadway Signal Control 09 The field element shall report current intersection signal timing information to roadside equipment for transmission to connected vehicles.
RSE Intersection Safety 05 The roadway equipment shall send to Connected Vehicles intersection signal timing information in order for the vehicle to determine if it will safely cross the intersection given its current speed and location.
07 The field element shall collect current conflict monitor and intersection control data from the traffic signal controller.
TIC Traffic Control Dissemination 02 The center shall collect traffic control information from Traffic Management Center.
03 The center shall provide real time signal phase and timing information for all lanes at a signalized intersection to vehicle.
TMC Intersection Safety 05 The field element shall be capable of configuring roadside equipment to perform the collection and transmission of information to support intersection safety.
TMC Signal Control 09 The center shall implement control plans to coordinate signalized intersections based on data from sensors and connected vehicles.
Vehicle Intersection Warning 03 The vehicle shall receive intersection signal timing information in order for the vehicle to determine if it will safely cross the intersection given its current location and speed.
02 Traffic Operations needs to be able to warn vehicles if an intersection violation appears to be imminent. RSE Intersection Safety 03 The roadway equipment shall collect vehicle path information sent by a vehicle.
06 The roadway equipment shall send to connected vehicles a warning if an intersection violation appears to be imminent.
Vehicle Basic Safety Communication 06 The vehicle shall exchange location and motion information with roadside equipment and nearby vehicles.
Vehicle Intersection Warning 01 Vehicle shall provide vehicle path information to identify if vehicle is performing an unpermitted movement at an intersection such as a stop sign violation or running a red light.
05 The vehicle shall receive warning from the infrastructure if an intersection violation appears to be imminent.
03 Drivers need to be able receive warnings if, based on information received from the intersection, it looks like the vehicle will go through the intersection after the signal has turned red in order to reduce the occurrence of intersection violations. Vehicle Control Warning 04 The vehicle shall present vehicle control warnings information to the driver in audible or visual forms without impairing the driver's ability to control the vehicle in a safe manner.
Vehicle Intersection Warning 06 The vehicle shall provide to the driver a warning if it looks like the vehicle will go through the intersection after the signal has turned red.
04 Drivers need the vehicle to be able to take automated control actions if it looks like an unsafe situation occurs as the vehicle is approaching an intersection. Vehicle Control Automation 04 The vehicle shall collect location and motion data from the vehicle platform.
09 The vehicle shall send appropriate control actions to the vehicle's steering actuators.
15 The vehicle shall be capable of performing control actions based upon information received from the infrastructure regarding the status of the intersection the vehicle is approaching.
16 The vehicle shall be capable of performing control actions based upon information received from other vehicles regarding their status. This includes intersection-related status, maneuver coordination, and other status information received from vehicles in the vicinity.
Vehicle Control Warning 09 The vehicle shall collect location and motion data from the vehicle platform.

Related Sources

Document Name Version Publication Date
ITS User Services Document 1/1/2005
CO-UMP Signal Violation Warning 5/31/2021
Accelerated Vehicle to Infrastructure (V2I) Safety Applications Concept of Operations Document B 3/26/2013
SAE J3067- Candidate Improvements to Dedicated Short Range Communications (DSRC) Message Set Dictionary (SAE J2735)Using Systems Engineering Methods 8/15/2014
Vehicle-to-Infrastructure (V2I) Safety Applications Concept of Operation Document Draft 8/10/2012


Security

In order to participate in this service package, each physical object should meet or exceed the following security levels.

Physical Object Security
Physical Object Confidentiality Integrity Availability Security Class
Basic Vehicle  
Connected Vehicle Roadside Equipment Moderate High Moderate Class 3
ITS Roadway Equipment Moderate High Moderate Class 3
Other Vehicles Low High Moderate Class 3
Potential Obstacles  
Roadway Environment Not Applicable Low Low Class 1
Traffic Management Center Moderate High Moderate Class 3
Transportation Information Center Not Applicable Moderate Moderate Class 1
Vehicle Low High Moderate Class 3
Vehicle Characteristics  
Vulnerable Road Users  



In order to participate in this service package, each information flow triple should meet or exceed the following security levels.

Information Flow Security
Source Destination Information Flow Confidentiality Integrity Availability
Basis Basis Basis
Basic Vehicle Vehicle host vehicle status Low Moderate High
Unlikely that this includes any information that could be used against the originator. This can be MODERATE or HIGH, depending on the application: This is used later on to determine whether a vehicle is likely going to violate a red light or infringe a work zone. This needs to be correct in order for the application to work correctly. Since this monitors the health and safety of the vehicle and that information is eventually reported to the driver, it should be available at all times as it directly affects vehicle and operator safety.
Connected Vehicle Roadside Equipment ITS Roadway Equipment intersection infringement info Low High Moderate
This data is also transmitted to those in the local vicinity via broadcast. This message is an indication of a potential hazard and should not be easy to forge. False messages here may lead to confusion that causes a traffic accident. This message is an indication of a potential hazard. If it isn't received it increases the risk to other road users. If a vehicle is infringing on an intersection, it must report this.
Connected Vehicle Roadside Equipment ITS Roadway Equipment intersection status monitoring Low Moderate Moderate
This information could be ascertained by examining the signal states, and so is effectively broadcast. If this is compromised, the RSE could send incorrect data to the Roadway Equipment. Since the data contained herein directly affects human safety, the Roadway Equipment may react to tell the RSE it is in conflict, which in turn may result in the RSE modifying or disabling its outputs. DISC THEA: info needs to be accurate and should not be tampered so the ITS RE has correct SPaT info for all lanes to be able to detect conflicts and support failsafe operating mode. DISC: THEA belives this may be HIGH for ISIG. NYC also believes this to be HIGH for PED-SIG. A delay in reporting this may allow the RSE to distribute faulty information, but that information is contradicted by the signal state. Since there are multiple pathways for the information to be obtained, this is not 'High.
Connected Vehicle Roadside Equipment Traffic Management Center intersection safety application status Moderate Moderate Low
This information could be of interest to a malicious individual who is attempting to determine the best way to accomplish a crime. As such it would be best to not make it easily accessible. DISC: THEA and NYC believe this may be LOW for some applications If this is compromised, it could send unnecessary maintenance workers, or cause the appearance of excessive traffic violations, leading to further unnecessary investigation. NYC: should be able to cope with some bad information on the status and record of alerts/warnings; aggregate info; however could cause appearance of excessive traffic violations or unnecessary maintenance caused if data is compromised A delay in reporting this may cause a delay in necessary maintenance, but (a) this is not time-critical and (b) there are other channels for reporting malfunctioning. Additionally, there is a message received notification, which means that RSE can ensure that all intersection safety issues are delivered.
Connected Vehicle Roadside Equipment Vehicle intersection geometry Low High Moderate
Map data intended for general use by any C-ITS component than needs it. No information here includes PII or anything else that, if viewed by someone other than the participant, would lead to harm. Map data is used for a host of application purposes. This widespread use means that any corruption in the data has a widespread and far reaching effect. Occasional outages of this flow will delay updates and lead to a loss of accurate function of some applications. Depending on the application this could be HIGH.
Connected Vehicle Roadside Equipment Vehicle intersection safety warning Not Applicable High Moderate
This data is intentionally transmitted to everyone via a broadcast. It can also be determined via other visual indicators. This message is broadcast as a warning, allowing infringing drivers to avoid a collision with a pedestrian and all other drivers to avoid the infringing driver. If this message is falsely broadcast it could cause drivers who think they may be infringing to break suddenly, increasing the chance of a collisions from behind. If it were constantly broadcast incorrectly, it may lead to drivers ignoring this notifications. All of these cases have an impact on safety. NYC believes some scenarios may only require MODERATE, but some do require HIGH. This message has a very short window in which it is valid. If it is not delivered until after the driver has passed the point of no return before entering the crosswalk, they will not gain any information from it, rendering the application useless.
Connected Vehicle Roadside Equipment Vehicle intersection status Not Applicable Moderate Moderate
This data is intended for all vehicles in the immediate area of the sender. If this is compromised, the Vehicle OBE will receive messages that are inconsistent with what the traffic signals are displaying. This could lead to confusion and reduce the ability of the application to provide value. If this is down, the Vehicle OBE doesn't get the information it needs to stay in synch with the actual signal state, reducing or eliminating the value add from having this application. We assume that the Vehicle OBE will detect a lack of availability and choose not to send out-of-date information, so a failure of availability cannot have worse consequences than a failure of integrity which we have previously assessed at MEDIUM.
Driver Vehicle driver input Moderate High High
Data included in this flow may include origin and destination information, which should be protected from other's viewing as it may compromise the driver's privacy. Commands from from the driver to the vehicle must be correct or the vehicle may behave in an unpredictable and possibly unsafe manner Commands must always be able to be given or the driver has no control.
ITS Roadway Equipment Connected Vehicle Roadside Equipment conflict monitor status Low High Moderate
This information could be ascertained by examining the signal states, and so is effectively broadcast. From NYC: This flow tells the RSE that the traffic controller is in a failed state – typically flashing signals not timing. If this is compromised, it could send incorrect data to the RSE. Since the data contained herein directly affects human safety, the RSE may react to modify its outputs, at the least disabling related outputs. if compromised, the ITS RE may not be able to support failsafe operating mode in the event of a conflict between the ITS RE and RSE. May not be 'High' because the signal state is also present. From NYC: This flow tells the RSE that the traffic controller is in a failed state – typically flashing signals not timing. A delay in reporting this may allow the RSE to distribute faulty information, but that information is contradicted by the signal state. Since there are multiple pathways for the information to be obtained, this is not 'High.'
ITS Roadway Equipment Connected Vehicle Roadside Equipment intersection control status Low High Moderate
This data is intentionally transmitted to everyone via a broadcast. It can also be determined via other visual indicators. If this is compromised, the Roadway Equipment and Roadside Equipment will be sending messages that are inconsistent with each other, leading to confusion and possible accidents. If this is down, the RSE doesn't get the information it needs to stay in synch with the actual signal state, reducing or eliminating the value add from having this application. The RSE must detect a lack of availability and choose not to send out-of-date information, so a failure of availability could be interpreted as having the same value as Integrity. However, this data is semi-predictable and there are other indicators (such as the lights themselves) of the intersection status.
From NYC, who believe this should be HIGH for some applications: If this is down, the RSE doesn't get the information it needs to stay in synch with the actual signal state, reducing or eliminating the value add from having this application. The RSE must detect a lack of availability and choose not to send out-of-date information, so a failure of availability cannot have worse consequences than a failure of integrity which we have previously assessed at HIGH.
ITS Roadway Equipment Driver driver information Not Applicable High Moderate
This data is sent to all drivers and is also directly observable, by design. This is the primary signal trusted by the driver to decide whether to go through the intersection and what speed to go through the intersection at; if it's wrong, accidents could happen. If the lights are out you have to get a policeman to direct traffic – expensive and inefficient and may cause a cascading effect due to lack of coordination with other intersections.
ITS Roadway Equipment Traffic Management Center signal control status Low High Moderate
The current conditions of an ITS RE are completely observable, by design. This influences the TMC response to a right-of-way request. It should be as accurate as the right-of-way request themselves. For some applications (ISIG) this need only be moderate. Per THEA: info needs to be accurate and should not be tampered to enable effective monitoring and control by the TMC. DISC: THEA believes this to be MODERATE: "info needs to be accurate and should not be tampered to enable effective monitoring and control by the TMC; should be as accurate as the right of way request". NYC:TMC doesn't play an active role in this application, i.e. even if the information contained in this flow were incorrect, it is unlikely to affect the outcome of this application one way or the other. On some applications NYC has this MODERATE though. RES: This value can obviously change a lot depending on the application context. The TMC will need the current status of the ITS RE in order to make an educated decision. If it is unavailable, the system is unable to operate. However, a few missed messages will not have a catastrophic impact. From NYC: TMC doesn't play an active role in this application, i.e. even if it is unavailable, it is unlikely to affect the outcome of this application one way or the other. RES: This value can change a lot depending on the application context.
Other Vehicles Vehicle intersection infringement info Low High Moderate
This data is intentionally transmitted to everyone via a broadcast. It can also be determined via other visual indicators. This message is an indication of a potential hazard and should not be easy to forge. False messages here may lead to confusion that causes a traffic accident. This message is an indication of a potential hazard. If it isn't received it increases the risk to other road users. If a vehicle is infringing on an intersection, it must report this.
Other Vehicles Vehicle vehicle location and motion Not Applicable High Moderate
This data is intentionally transmitted to everyone via a broadcast. Much of its information content can also be determined via other visual indicators BSM info needs to be accurate and should not be tampered with BSM must be broadcast regularly to make data available for other vehicle OBEs, but availability cannot be guaranteed over a wireless medium
Roadway Environment Vehicle roadway characteristics Not Applicable Low Low
Sensor-based information flows by definition have no confidentiality concerns. While typically security concerns related to sensing ignored, if considered this would be LOW, as the obfuscation or failure of any given environmental sensor is likely to be overcome by the mass of data necessary to draw environmental concluisions. While typically security concerns related to sensing ignored, if considered this would be LOW, as the obfuscation or failure of any given environmental sensor is likely to be overcome by the mass of data necessary to draw environmental concluisions.
Traffic Management Center Connected Vehicle Roadside Equipment intersection safety application info Moderate Moderate Low
Application configuration: The messages sent from the RSE are public and the warning parameters can be assumed to follow widely-known industry best practices, so management messages to configure these do not have a significant confidentiality requirement.
Device management: As with TMC: Pedestrian Safety Warning Control, the device management may include proprietary information about the particular device being managed such as firmware details, memory size, processor limitations etc. The confidentiality requirement for the roadway equipment should be set by the supplier based on their understanding of the confidentiality requirements of the management messages. Note that the supplier can be assumed to provide devices that meet their own security requirements; however, the confidentiality requirements of this flow will also apply to the TMC. DISC: NYC believes this to be low. RES: This can vary, and is application context dependent.
Fake instances of this information flow can cause drivers and pedestrians to get incorrect information (for example, swap the "safe to cross" and "not safe to cross" messages so pedestrians are told to cross when it isn't safe). In particular, visually impaired people may rely on the message content to cross safely and may be endangered by bad message content. However, the impact is limited to a single crossing area and drivers still have primary responsibility for the safety of vulnerable road users, so the integrity requirement is MEDIUM rather than HIGH. DISC: THEA and NYC believe this should be HIGH: "proprietary info that should not be tampered with" Assuming that the traffic signal is configured reasonably well to start off with, the system should be robust if it goes an arbitrary amount of time without reconfiguration.
Traffic Management Center ITS Roadway Equipment signal control commands Moderate High Moderate
Control flows, even for seemingly innocent devices, should be kept confidential to minimize attack vectors. While an individual installation may not be particularly impacted by a cyberattack of its sensor network, another installation might be severely impacted, and different installations are likely to use similar methods, so compromising one leads to compromising all. DISC: NYC believes this to be LOW: "The result of this will be directly observable." Invalid messages could lead to an unauthorized user gaining control of an intersection. This could also be used to bring traffic to a standstill, which could lead to a large financial impact on the community. DISC: NYC believes this to be MODERATE: The signal timing is critical to the intersection operation; incorrect signal timing can lead to significant congestion and unreliable operation; while unsafe operation is controlled by the cabinet monitoring system, attackers could "freeze" the signal or call a preemption. RES: This will vary depending on the application and implementation. These messages are important to help with preemption and signal priority applications. Without them, these applications mayl not work. However, if these signals are not received, the ITS RE will continue to function using its default configuration. The TMC should have an acknowledgement of the receipt of a message. DISC: NYC blieves this to be LOW: TMC doesn't play an active role in this application, i.e. even if it is unavailable, it is unlikely to affect the outcome of this application one way or the other.
RES: This will vary depending on the application and implementation.
Traffic Management Center Transportation Information Center intersection status Not Applicable Moderate Moderate
This data is distributed using a variety of mechanisms, some of which are localized broadcast; it is desireable that all potential users get this information. If this flow is not accurate or delivered in a timely fashion then a large variety of mobility and safety services that depend on it will not work properly. If this flow is not accurate or delivered in a timely fashion then a large variety of mobility and safety services that depend on it will not work properly.
Transportation Information Center Vehicle intersection status Not Applicable Moderate Moderate
This data is distributed using a variety of mechanisms, some of which are localized broadcast; it is desireable that all potential users get this information. If this flow is not accurate or delivered in a timely fashion then a large variety of mobility and safety services that depend on it will not work properly. If this flow is not accurate or delivered in a timely fashion then a large variety of mobility and safety services that depend on it will not work properly.
Vehicle Basic Vehicle driver update information Low Moderate Moderate
This information is all presented to the vehicle operator. Encrypting this information may make it harder to reverse engineer vehicle systems, and may defeat criminal tracking tools when the vehicle has already been compromised. Unless those scenarios are of concern to the operator or manufacturer, this can safely be set LOW. Any information presented to the operator of a vehicle should be both accurate and timely. By definition this includes safety information, but given that the driver has other means of learning about most threats, it seems difficult to justify HIGH. If HIGH is warranted, it should apply to both availability and integrity. Any information presented to the operator of a vehicle should be both accurate and timely. By definition this includes safety information, but given that the driver has other means of learning about most threats, it seems difficult to justify HIGH. If HIGH is warranted, it should apply to both availability and integrity.
Vehicle Basic Vehicle vehicle control Moderate High High
Internal vehicle flow that if reverse engineered could enable third party vehicle control. Largely a competitive question, could be set LOW if manufacturer and operator are not concerned with this type of compromise. Includes vehicle control commands, which must be timely and accurate to support safe vehicle operation. Includes vehicle control commands, which must be timely and accurate to support safe vehicle operation.
Vehicle Connected Vehicle Roadside Equipment intersection infringement info Low High Moderate
This data is intentionally transmitted to everyone via a broadcast. It can also be determined via other visual indicators. This message is an indication of a potential hazard and should not be easy to forge. False messages here may lead to confusion that causes a traffic accident. This message is an indication of a potential hazard. If it isn't received it increases the risk to other road users. If a vehicle is infringing on an intersection, it must report this.
Vehicle Connected Vehicle Roadside Equipment vehicle location and motion Not Applicable High Moderate
This data is intentionally transmitted to everyone via a broadcast. Much of its information content can also be determined via other visual indicators Incorrect information could lead to the system not operating properly. If the system does not properly know where the vehicle is, it cannot make an accurate decision about whether there is going to be a pedestrian in the crosswalk that the vehicle is approaching. This can have a safety impact.; DISC: NYC believes this to be MODERATE This data is required for the system to operate properly. If this data is not available, the system cannot give accurate warning information.
Vehicle Driver driver updates Not Applicable Moderate Moderate
This data is informing the driver about the safety of a nearby area. It should not contain anything sensitive, and does not matter if another person can observe it. This is the information that is presented to the driver. If they receive incorrect information, they may act in an unsafe manner. However, there are other indicators that would alert them to any hazards, such as an oncoming vehicle or crossing safety lights. If this information is not made available to the driver, then the system has not operated correctly.
Vehicle Other Vehicles intersection infringement info Low High Moderate
This data is intentionally transmitted to everyone via a broadcast. It can also be determined via other visual indicators. This message is an indication of a potential hazard and should not be easy to forge. False messages here may lead to confusion that causes a traffic accident. This message is an indication of a potential hazard. If it isn't received it increases the risk to other road users. If a vehicle is infringing on an intersection, it must report this.
Vehicle Other Vehicles vehicle location and motion Not Applicable High Moderate
This data is intentionally transmitted to everyone via a broadcast. Much of its information content can also be determined via other visual indicators BSM info needs to be accurate and should not be tampered with BSM must be broadcast regularly to make data available for other vehicle OBEs, but availability cannot be guaranteed over a wireless medium

Standards

The following table lists the standards associated with physical objects in this service package. For standards related to interfaces, see the specific information flow triple pages.

Name Title Physical Object
CTI 4001 RSU Roadside Unit (RSU) Standard Connected Vehicle Roadside Equipment
ITE 5201 ATC Advanced Transportation Controller ITS Roadway Equipment
ITE 5202 ATC Model 2070 Model 2070 Controller Standard ITS Roadway Equipment
ITE 5301 ATC ITS Cabinet Intelligent Transportation System Standard Specification for Roadside Cabinets ITS Roadway Equipment
ITE 5401 ATC API Application Programming Interface Standard for the Advanced Transportation Controller ITS Roadway Equipment
NEMA TS 8 Cyber and Physical Security Cyber and Physical Security for Intelligent Transportation Systems ITS Roadway Equipment
Traffic Management Center
NEMA TS2 Traffic Controller Assemblies Traffic Controller Assemblies with NTCIP Requirements ITS Roadway Equipment




System Requirements

System Requirement Need
001 The system shall collect traffic control information from Traffic Management Center. 01 Traffic Operations needs to be able to send to Connected Vehicles intersection signal timing information in order for the vehicle to determine if it will safely cross the intersection given its current speed and location.
002 The system shall provide real time signal phase and timing information for all lanes at a signalized intersection to vehicle. 01 Traffic Operations needs to be able to send to Connected Vehicles intersection signal timing information in order for the vehicle to determine if it will safely cross the intersection given its current speed and location.
003 The system shall configure roadside equipment to perform the collection and transmission of information to support intersection safety. 01 Traffic Operations needs to be able to send to Connected Vehicles intersection signal timing information in order for the vehicle to determine if it will safely cross the intersection given its current speed and location.
004 The system shall implement control plans to coordinate signalized intersections based on data from sensors and connected vehicles. 01 Traffic Operations needs to be able to send to Connected Vehicles intersection signal timing information in order for the vehicle to determine if it will safely cross the intersection given its current speed and location.
005 The system shall report current intersection signal timing information to roadside equipment for transmission to connected vehicles. 01 Traffic Operations needs to be able to send to Connected Vehicles intersection signal timing information in order for the vehicle to determine if it will safely cross the intersection given its current speed and location.
006 The system shall collect vehicle path information sent by a vehicle. 02 Traffic Operations needs to be able to warn vehicles if an intersection violation appears to be imminent.
007 The system shall send to Connected Vehicles intersection signal timing information in order for the vehicle to determine if it will safely cross the intersection given its current speed and location. 01 Traffic Operations needs to be able to send to Connected Vehicles intersection signal timing information in order for the vehicle to determine if it will safely cross the intersection given its current speed and location.
008 The system shall send to connected vehicles a warning if an intersection violation appears to be imminent. 02 Traffic Operations needs to be able to warn vehicles if an intersection violation appears to be imminent.
009 The system shall collect current conflict monitor and intersection control data from the traffic signal controller. 01 Traffic Operations needs to be able to send to Connected Vehicles intersection signal timing information in order for the vehicle to determine if it will safely cross the intersection given its current speed and location.
010 The system shall send appropriate control actions to the vehicle's steering actuators. 04 Drivers need the vehicle to be able to take automated control actions if it looks like an unsafe situation occurs as the vehicle is approaching an intersection.
011 The system shall exchange location and motion information with roadside equipment and nearby vehicles. 02 Traffic Operations needs to be able to warn vehicles if an intersection violation appears to be imminent.
012 The system shall perform control actions based upon information received from the infrastructure regarding the status of the intersection the vehicle is approaching. 04 Drivers need the vehicle to be able to take automated control actions if it looks like an unsafe situation occurs as the vehicle is approaching an intersection.
013 The system shall perform control actions based upon information received from other vehicles regarding their status approaching the intersection the vehicle is approaching. 04 Drivers need the vehicle to be able to take automated control actions if it looks like an unsafe situation occurs as the vehicle is approaching an intersection.
014 The system shall present vehicle control warnings information to the driver in audible or visual forms without impairing the driver's ability to control the vehicle in a safe manner. 03 Drivers need to be able receive warnings if, based on information received from the intersection, it looks like the vehicle will go through the intersection after the signal has turned red in order to reduce the occurrence of intersection violations.
015 The system shall provide vehicle path information to identify if vehicle is performing an unpermitted movement at an intersection such as a stop sign violation or running a red light. 02 Traffic Operations needs to be able to warn vehicles if an intersection violation appears to be imminent.
016 The system shall receive intersection signal timing information in order for the vehicle to determine if it will safely cross the intersection given its current location and speed. 01 Traffic Operations needs to be able to send to Connected Vehicles intersection signal timing information in order for the vehicle to determine if it will safely cross the intersection given its current speed and location.
017 The system shall receive warning from the infrastructure if an intersection violation appears to be imminent. 02 Traffic Operations needs to be able to warn vehicles if an intersection violation appears to be imminent.
018 The system shall provide to the driver a warning if it looks like the vehicle will go through the intersection after the signal has turned red. 03 Drivers need to be able receive warnings if, based on information received from the intersection, it looks like the vehicle will go through the intersection after the signal has turned red in order to reduce the occurrence of intersection violations.